All

BIM System

Key Benefits

- BIM Result Calculation
- Summary Report
- Model Conversion Between Systems (Such as Revit, Tekla, PDS)

Key Features

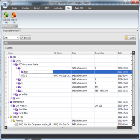
- Management for Revit Standard File and Family File
- BM Automatic Accumulation / Quantity Comparison / Batch Processing of Parameter
- Collaboration (Multiple Users on Network, Work Division According to Authority
- Revision Management (Data, File)

Discipline

BIM system based on Revit(BIM software) developed by Autodesk. This system is the BM automatic calculation and integration management system by Family-based modeling in Revit, and is designed to be used integrally by collaborating companies and related departments. The model can be easily converted to Tekla and PDS, and this will reduce unnecessary modeling work on work processes.

huensystem | Location : B-412, 168, Gasan digital 1-ro, Geumcheon-gu, Seoul, Republic of Korea (08507)
TEL : 02-0226-0216 | FAX : 0504-844-0215 | E-mail : huen@huensystem.com
Copyrightⓒ huensystem Right Reserved.